| DEFAULT | COMMENT | ||||
|---|---|---|---|---|---|
| 字段名 | 类型(范围) | 可不可以空 | 自增 | 默认值 | 文字注释 |
| id | VARCHAR(255) | NOT NULL | AUTO_INCREMENT | DEFAULT '0' |
COMMENT '这是xxx' |
| NULL | 没有可以不写 | DEFAULT NULL | |||
| 没有可以不写 |
CREATE TABLE `StocksHistoryDataTushare`.`FinaIndicator` (`id` INT NOT NULL AUTO_INCREMENT,`ts_code` VARCHAR(255) NULL,`ann_date` VARCHAR(255) NULL,`end_date` VARCHAR(255) NULL,`eps` BIGINT NULL,`rd_exp` BIGINT NULL,`update_flag` VARCHAR(255) NULL,`WBasicInformationOfStock_id` INT NULL,CONSTRAINT finaindicator_ibfk_1 FOREIGN KEY(`WBasicInformationOfStock_id`) REFERENCES BasicInformationOfStock(`id`),PRIMARY KEY (`id`));
CREATE TABLE `DATABAESE`.`TABLE` (`id` INT NOT NULL AUTO_INCREMENT,`ts_code` VARCHAR(255) NULL,`主TABLE_id` INT NULL,CONSTRAINT TABLE小写_ibfk_1 FOREIGN KEY(`主TABLE_id`) REFERENCES 主TABLE(`id`),PRIMARY KEY (`id`));
CREATE TABLE `目标数据库`.`新表名` (`id` INT NOT NULL AUTO_INCREMENT,`ts_code` VARCHAR(255) NULL,`主表_id` INT NULL,CONSTRAINT 新表名_ibfk_1 FOREIGN KEY(`主表_id`) REFERENCES 主表(`id`),PRIMARY KEY (`id`));
后3句理解:
倒3:在新表设置一列,有主表名易记为外键
倒2:设置外键,新表名_ibfk_1:意思为这个表的外键名
倒2:设置外键,主表_id:意思为倒3的目标列
倒2:设置外键,主表:意思为要关联的主表
倒2:设置外键,id:意思为要关联的主表的列名
倒1:新表的主键
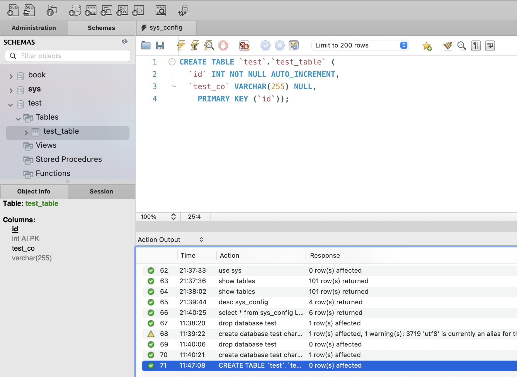
CREATE TABLE `test`.`test_table` (`id` INT NOT NULL AUTO_INCREMENT,`test_co` VARCHAR(255) NULL,PRIMARY KEY (`id`));

创建完表格可以通过查看库 - 查看所有表格名 - show tables;表格是否存在